- Contents
Latitude Console Help
Desk Mover
Use Desk Mover to create queries to move accounts to other desks based on specified selection criteria. This tool allows you to distribute accounts to collection agents for working.
The following options are available when moving accounts:
-
Use desk case limits to control the number of accounts moved to a specific desk.
-
Move linked accounts together, separately, or not at all.
-
Change the queue level and queue date assigned to the moved accounts.

-
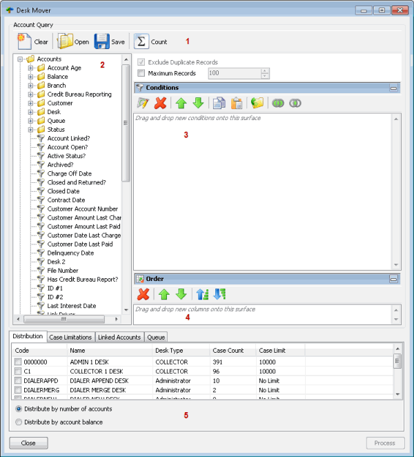
Toolbar: Provides options for clearing, opening, saving, and running selection criteria, and counting the query results.
|
Option |
Description |
|
|
Clears all query settings currently displayed in the window. |
|
|
Clears the query settings currently displayed in the window and opens a saved query. |
|
|
Saves the query settings currently displayed in the window. |
|
|
Sums the number of records that match the selection criteria. |
-
Data Selection pane: Provides a list of data you can select to create a query.
-
Conditions pane: Allows you to set the conditions for retrieving data.
-
Order pane: Allows you to set the order for displaying or running data.
-
Option tabs: Allows you to set the options for moving desks.
Related Topics

